Hướng dẫn cài đặt ComfyUI: GUI Diffusion Model mạnh nhất với giao diện Graph/Nodes
Tóm tắt nhanh (Key Takeaways)
ComfyUI biến mọi quy trình tạo hình ảnh, video, audio và 3D bằng AI thành workflow kéo thả nodes cực kỳ linh hoạt, chạy hoàn toàn local trên máy tính cá nhân mà không cần internet hay cloud. Chỉ với giao diện graph, bạn có thể kết hợp SDXL, Flux, Hunyuan Video hay bất kỳ mô hình nào, tái sử dụng workflow, tối ưu VRAM xuống chỉ 1GB và mở rộng chức năng vô hạn qua hàng nghìn custom nodes. Cài đặt dễ nhất qua Desktop App hoặc Comfy-CLI mất chưa đến 5 phút, sau đó bạn có ngay API backend mạnh mẽ và khả năng embed workflow vào chính file output. Đây là công cụ lý tưởng cho cả người mới bắt đầu AI art lẫn chuyên gia cần độ kiểm soát tối đa và tốc độ production cao nhất năm 2026.
ComfyUI nổi lên như tiêu chuẩn vàng cho cộng đồng diffusion model nhờ thiết kế node-based cực kỳ mạnh mẽ và linh hoạt. Không giống các giao diện web truyền thống như Automatic1111 hay InvokeAI, ComfyUI cho phép bạn xây dựng pipeline AI phức tạp chỉ bằng cách kéo thả và kết nối các node – giống như lập trình flowchart trực quan nhưng không cần viết một dòng code nào.
Công cụ này hỗ trợ gần như mọi mô hình diffusion hiện đại, từ Stable Diffusion 1.5, SDXL, Flux đến các mô hình video tiên tiến như Hunyuan Video, Mochi hay Stable Video Diffusion. Toàn bộ quá trình chạy offline trên máy tính của bạn, đảm bảo bảo mật dữ liệu và tốc độ tối ưu nhờ cơ chế chỉ thực thi lại phần thay đổi của workflow.
Với backend mạnh mẽ và API tích hợp sẵn, ComfyUI không chỉ là công cụ tạo hình mà còn là nền tảng để xây dựng pipeline production, tích hợp vào ứng dụng web, automation script hay thậm chí kết nối với các công cụ bên thứ ba.

Tính năng chính của ComfyUI
ComfyUI vượt trội nhờ bộ tính năng được thiết kế dành riêng cho người dùng chuyên sâu:
- Giao diện graph/nodes linh hoạt: Xây dựng workflow phức tạp với hàng trăm node, hỗ trợ group, collapse, bypass và undo/redo mượt mà.
- Hỗ trợ đa mô hình: Image (SD1.x, SDXL, Flux, SD3.5, Lumina, Qwen Image), Video (Hunyuan Video, Mochi, LTX-Video, Wan 2.2), Audio (Stable Audio) và 3D (Hunyuan3D 2.0).
- Tối ưu hiệu suất vượt bậc: Chỉ chạy lại phần thay đổi, smart memory management chạy được trên GPU chỉ 1GB VRAM, hỗ trợ CPU fallback và hàng loạt GPU (NVIDIA, AMD ROCm, Apple Silicon, Intel XPU).
- Workflow reusable: Lưu dưới dạng JSON hoặc nhúng trực tiếp vào file PNG/WebP/FLAC để mở lại chính xác 100% bao gồm seed.
- Dynamic prompt và advanced control: Hỗ trợ wildcard {cat|dog}, emphasis (word:1.3), comment C-style và ControlNet, LoRA, IPAdapter, GLIGEN.
- Latent preview chất lượng cao: Sử dụng TAESD cho preview realtime đẹp mắt.
- API và backend mạnh mẽ: Chạy server, hỗ trợ queue async, dễ dàng tích hợp vào script Python hay ứng dụng bên ngoài.
- Mở rộng vô hạn: Hàng nghìn custom nodes qua ComfyUI-Manager, từ upscaler, inpainting đến model merging hay video generation chuyên sâu.
Tất cả tính năng này đều miễn phí, open-source và được cập nhật hàng tuần.
Kiến trúc hoạt động của ComfyUI
ComfyUI hoạt động theo mô hình node-based execution engine. Mỗi node đại diện cho một bước xử lý (load model, encode prompt, sample latent, decode image…). Khi bạn queue prompt, engine sẽ phân tích graph, chỉ thực thi các node có input đầy đủ và chỉ chạy lại những node đã thay đổi so với lần trước.
Backend sử dụng PyTorch làm nền tảng, hỗ trợ hầu hết accelerator hardware hiện nay. Models được tự động tải từ thư mục models/checkpoints, vae, lora, embeddings… với cơ chế safe loading ngăn chặn file độc hại. Workflow JSON chứa toàn bộ cấu hình, giúp chia sẻ dễ dàng giữa các máy hoặc cộng đồng.
Hướng dẫn cài đặt ComfyUI
ComfyUI cung cấp nhiều cách cài đặt phù hợp với mọi trình độ và hệ điều hành.
Cài đặt Desktop Application (khuyến nghị cho người mới)
Cách nhanh nhất năm 2026 là tải Desktop App chính thức từ https://www.comfy.org/download.
- Truy cập trang và chọn phiên bản Windows hoặc macOS.
- Tải về và chạy installer (có tùy chọn mirror acceleration cho Việt Nam).
- Mở ứng dụng – ComfyUI sẽ tự động tải dependencies cần thiết và mở giao diện web localhost:8188.
Cài đặt Portable cho Windows
Dành cho người muốn chạy ngay mà không cài đặt:
- Tải file ComfyUI_windows_portable_nvidia.7z từ GitHub Releases.
- Giải nén bằng 7-Zip.
- Copy checkpoint model vào thư mục ComfyUI\models\checkpoints.
- Double-click run_nvidia_gpu.bat (hoặc run_cpu.bat).
Cài đặt thủ công qua Git (Windows, Linux, macOS)
Phù hợp developer và người muốn tùy chỉnh sâu:
git clone https://github.com/Comfy-Org/ComfyUI
cd ComfyUICài PyTorch phù hợp GPU:
- NVIDIA:
pip install torch torchvision torchaudio --extra-index-url https://download.pytorch.org/whl/cu130- AMD ROCm:
pip install torch torchvision torchaudio --index-url https://download.pytorch.org/whl/rocm7.1Sau đó:
pip install -r requirements.txt
python main.pySử dụng Comfy-CLI (cách hiện đại nhất)
pip install comfy-cli
comfy install
comfy runComfy-CLI tự động tạo virtual environment, quản lý update và custom nodes.
Hướng dẫn sử dụng ComfyUI cơ bản
Sau khi chạy, trình duyệt sẽ mở localhost:8188.
- Thêm node: Double-click canvas hoặc nhấn Ctrl + Space để mở menu tìm kiếm.
- Kết nối node: Kéo từ output của node này sang input của node kia.
- Load model: Thêm Load Checkpoint (hoặc Checkpoint Loader), chọn file .safetensors trong thư mục models.
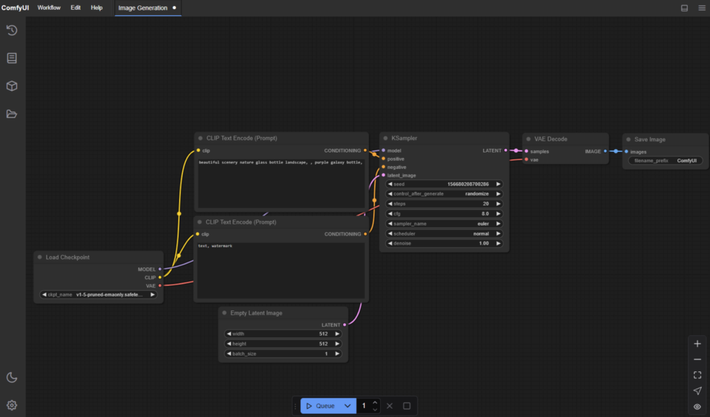
- Tạo ảnh đầu tiên: Kết nối CLIP Text Encode (Prompt), KSampler, VAE Decode và Save Image. Nhập prompt rồi nhấn Queue Prompt (Ctrl + Enter).
- Lưu workflow: Ctrl + S hoặc nhúng vào ảnh output để chia sẻ.
Bạn có thể kéo thả file PNG chứa workflow vào giao diện để load lại toàn bộ cấu hình cũ.
Quản lý custom nodes với ComfyUI-Manager
ComfyUI-Manager là extension bắt buộc để khai thác hết tiềm năng:
Chạy ComfyUI với --enable-manager hoặc cài thủ công:
cd custom_nodes
git clone https://github.com/Comfy-Org/ComfyUI-ManagerSau đó restart và sử dụng giao diện Manager để tìm kiếm, cài đặt hơn 1.000 custom nodes chỉ bằng một click (ví dụ: IPAdapter, Reactor, AnimateDiff, Efficiency Nodes…).
Tích hợp ComfyUI với các công cụ khác
ComfyUI cung cấp API đầy đủ để tích hợp:
- Gọi từ Python script qua
/promptendpoint. - Tích hợp với ComfyUI Desktop, Automatic1111 extensions hoặc các công cụ automation như n8n, Make.com.
- Hỗ trợ TLS/SSL cho production server.
- Export workflow sang các định dạng khác hoặc embed trực tiếp vào ứng dụng web.
Lợi ích thực tế khi sử dụng ComfyUI
ComfyUI giúp creator tiết kiệm hàng giờ mỗi ngày nhờ khả năng tái sử dụng workflow, kiểm soát chính xác từng bước và tối ưu tốc độ. Developer có thể xây dựng pipeline video generation, batch processing hay thậm chí kết hợp với LLM để tự động hóa prompt. Người dùng có GPU yếu vẫn chạy mượt nhờ memory offloading. Vì chạy local, bạn hoàn toàn kiểm soát dữ liệu và không lo chi phí API.
Lưu ý khi sử dụng và cách tối ưu hiệu suất
- Đặt models vào đúng thư mục để tránh lỗi.
- Dùng
--preview-method taesdcho preview đẹp. - Với AMD RDNA3 cần set biến môi trường HSA_OVERRIDE_GFX_VERSION.
- Update thường xuyên để có hỗ trợ mô hình mới nhất (Flux 2, Wan 2.2…).
- Custom nodes đôi khi cần restart sau khi cài.
- Với dự án lớn, dùng Comfy-CLI để quản lý nhiều phiên bản riêng biệt.
ComfyUI không chỉ là một giao diện Stable Diffusion mà là nền tảng visual AI engine thực thụ, thay đổi hoàn toàn cách chúng ta tương tác với diffusion models. Với giao diện graph/nodes mạnh mẽ, hiệu suất vượt trội và khả năng mở rộng vô hạn, đây chính là công cụ mà mọi AI creator và developer nên sở hữu năm 2026.








